2008年11月11日 星期二

子網站不繼承父網站 web.config

之前在moss上加上自己的httpmodule的定義,但在瀏覽子網站時會找不到httpmodule的定義

因為webcofig檔案會有繼承的概念  所以雖然子網站不需要這個功能也會強迫引用

這時只要在跟網站上加上<location path="." allowOverride="false" inheritInChildApplications="false"></location>把system.web包住即可

path 要設定的目錄

allowOverride 是否允許子網站複寫

inheritInChildApplications 是否讓子網站繼承

範例如下  這樣就可以打斷網站繼承 讓子網站套用自己的屬性

<location path="." allowOverride="false" inheritInChildApplications="false">
<system.web>
.......自己的一些定義 如httpmodule
</system.web>
</location>

參考網站:http://www.yaosansi.com/post/1283.html


Technorati 的標籤:,,

2008年9月26日 星期五

改造XP介面--Vista風格

網路上真的一堆文章和add-in套件可以來改造XP,青菜蘿蔔各有所好,就不一一列舉了。今天在不來恩的網站看到可以把整個開始選單改掉,就手癢了,在測試機玩了一下還不錯,因為我很喜歡Vista的開始搜尋功能,我是寧願背指令開視窗的人,所以對這個功能真是愛不釋手,開軟體不用選個老半天。但是裝完要移除卻找不到移除選項...大家在裝之前還是小心評估一下摟。「Brico Pack Vista Inspirat」是其他網友推薦的另一套軟體,改天再找來玩玩~~

以下是改造相關文章,我覺得寫的很簡單俐落,還蠻推薦大家有空可以逛逛他的站摟~~目前我自己的機器上裝的是微軟的佈景主題還有RocketDock。佈景主題不吃記憶體又是微軟提供,比較沒有安全顧慮。至於會裝RocketDock是覺得Dock超炫,買不起Mac的我可以藉此解解癮,不過這套就會吃記憶體了,光開著就會吃掉13272k,想要變炫是要付出代價的,大家如果記憶體不足還是別亂裝的好^^

image

  • 微軟提供的 ZuneDesktop 佈景主題(典雅黑)
  • 把Mac上的Dock工具列搬到Windows來!(RocketDock)
  • 讓你的XP系統擁有Vista的開始選單 (ViStart 與 ViOrb)
  • 另外osk也寫了一系列文章介紹如何改造,有興趣的可以去下面網站看看,介紹了很多軟體,等於把XP從頭到腳整個改裝過,真是件大工程阿!

    http://osk2.pixnet.net/blog/post/20696250

    Technorati 的標籤:,,

    2008年9月22日 星期一

    心再堅強也不要獨自飛翔

    我們愛/讚美之泉 沙漠的玫瑰

    你和我是天父愛的創造 每個人有最美的夢想
    一路上彼此照亮 扶持擁抱 我們的愛讓世界不一樣

    我們愛 因神先愛我們
    雖你我不一樣 我們一路唱 走往祝福的方向
    我們愛 因神先愛我們
    心再堅強也不要獨自飛翔

    只要微笑 只要原諒
    有你愛的地方就是天堂

    ----

    這首歌是星期天主日牧師分享的一首詩歌,很喜歡這句話「心再堅強也不要獨自飛翔」,孤單加上挫折真的會很無力呢,尤其在實現夢想的時候。感謝主給我屬靈好夥伴,沒力時只要相信後面有人是為你祝福,真的就會重新加滿幸福呢!!

    另外,讚美之泉的歌真的好好聽喔!!真後悔這次暑假竟然沒參加到他們的詩歌佈道~(因為睡過頭@@)只能期待明年暑假快來了!!

    2008年8月8日 星期五

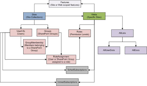
    MOSS Content DB架構介紹

    玩sharepoint 痛苦的地方之一,是要什麼清單的資料通常都是用API去存取,但明明資料都是放在資料庫中的,想要直接query資料庫的資料但content db打開,看到一排的資料表通常都會打退堂鼓乖乖用api叫用。

    下面這篇文章我覺得很不錯,算是一個content db的入門介紹,簡單講解幾個主要資料表的用處及彼此的關係,很推薦大家看!

    Inspecting The SharePoint Content Database

    relationship

    另外這篇是介紹怎樣用資料表去查出文件庫的清單及建立者,清單的部份很好解決,因為清單的建立者和清單的項目是放在一起的。但是文件庫卻是分開的,查了很久終於有人解答了阿!

    SharePoint Database - Finding a relationship between a document and its creator

    sharepoint 跳脫字元對應表

    看sharepoint 的網址常會看到%阿的有的沒有的字元,有時候要解譯換成正常的網址以抓取清單id或是網站id時都要猜半天,Drew寫了一個簡單的對應表覺得還蠻有用的,網址如下,請參考:

    Escape Characters in SharePoint

     

    MOSS 重大更新

    team blog上出現這篇文章--「Announcing: Availability of Infrastructure Updates」,關於介面的三個重大更新已經發佈出來了,詳細資料如下:

    The Infrastructure Update for Microsoft Office Servers (KB951297) applies to:

    • Microsoft Office SharePoint Server 2007
    • Microsoft Office Project Server 2007
    • Microsoft Search Server 2008
    • Microsoft Search Server 2008 Express

    The Infrastructure Update for Windows SharePoint Services 3.0 (KB951695) applies to:

    • Windows SharePoint Services 3.0

    The Infrastructure Update for Microsoft Office Project 2007 (KB951547) applies to:

    • Microsoft Office Project Professional 2007

    安裝順序如下,若是單純只有WSS的環境,請省略MOSS更新的部份

    1.安裝WSS SP1

    2.安裝MOSS SP1

    3.安裝WSS KB951695 更新

    4.安裝MOSS KB951297 更新

    5.執行SharePoint 3.0 Products and Technologies Configuration Wizard設定精靈(在程式集中MOSS管理中心下面那個選項)

     

    Technorati 的標籤:,,

    我的抱怨

     

    好吧 這篇純粹是我的抱怨 慎入

     

     

     

    不是在於有沒有工具軟體  若是夠強 即時是一台XP也可以應付所有需求工具只不過是補助 真要用也有測試版的可以用 用不著一天到晚抱怨為甚麼沒有Server等級的配備 嘎嘎嘎的吵死了 不要把你之前的經驗強套給別人 環境不同作法也不同 環境無法配合不要純粹用嘴巴叫 拿出你的經驗去創造你可以適應的環境才是真正的強

    一個人的能力不是靠自己來推銷的 雖然自信很重要 但是從自己的口中來說不是很怪嗎  或許你是無意的 但是在我看來只會造成反效果 再優秀的人如果過度的行銷自己 我無法喜歡這種人 自己 不要變成這樣的人阿

    2008年8月1日 星期五

    以神之名

    最近逛孟賢學弟的網誌 看到了這篇文章  (PS 文章借用一下喔)

    image

    突然心有戚戚焉,該怎麼說呢,神真的是很抽象的一個存在,摸不到聞不到看不到感覺不到,有時候還真的很難想像。

    更偏激時甚至想大叫~~「別再用那些神的話來壓我了,我怎麼知道你說的就是神的話呢?祂也曾是個人!!」

    抱歉我發出這麼愚蠢的質詢,人的意志力是軟弱的,我無法控制我的疑問蔓延,我也真想要那種經歷神的美好阿!即時福份再少,親眼見證過的話那真是一輩子的幸福

     image

    不是出於神的我不要!「我依然站立」這篇文章真是一篇解救我緊張的及時雨阿。星期日要挑戰很久沒去的主日(離上次主日已經三年多沒去),怕生和沒有認識的人作伴去加入一個新環境對我真的是很大挑戰,但分享才是我的瓶頸,我有時候看見大家滿滿的感動時真的超羨慕的,或許是我神經太大條細微的感受沒辦法好好接收,總之那種被神充滿的感覺我還沒體會過,但是分享時間總是得擠出點心得阿!!謝謝學弟你的提醒阿,虛假的見證是不需要的,希望我能更坦然的面對我的內心阿

    Technorati 的標籤:

    2008年7月18日 星期五

    勇敢走出去

    讚美之泉;詞曲:鄭耀華

    主祢要往哪裡走 我就跟祢走

    領我走到世界盡頭 一生不再回頭

    讓世界聽到我們敬拜 我們的禱告

    讓復興從我們開始 將主愛帶到人群中

     

    我並不完美 也並不特別

    而祢卻是為我捨棄生命的主

    我時常軟弱 也許會迷惑

    但祢是 道路 真理和生命

     

    主祢要往哪裡走 我就跟祢走

    領我走到世界盡頭 一生不再回頭

    讓世界聽到我們敬拜 我們的禱告

    讓復興從我們開始 將主愛帶到人群中

    (女)

    主祢要往哪裡走 我就跟祢走

    領我走到世界盡頭 一生不再回頭

    讓世界聽到我們敬拜 我們的禱告

    讓復興從我們開始 將主愛帶到人群中

    (男)

    主祢要往哪裡走 我就跟祢走

    領我走到世界盡頭 一生不再回頭

    讓世界聽到我們敬拜 我們的禱告

    讓復興從我們開始 將主愛帶到人群中

    (合)

    主祢要往哪裡走 我就跟祢走

    領我走到世界盡頭 一生不再回頭

    讓世界聽到我們敬拜 我們的禱告

    讓復興從我們開始 將主愛帶到人群中

    縱然有許多的問題 我也不放棄

    祢大能賜給我勇氣 我會勇敢走出去

     

    -----------------------------------------------------------

    主是道路 真理和生命 所以雖然會迷路  會疑惑自己的決定

    但是只要有主在身邊 我可以毫不遲疑的走下去

    2008年7月15日 星期二

    移除IE 7

    裝完IE7後,發現系統慢很多,本來就不多的本機資源吃得更兇了,所以越來越想換回IE6,沒想打開控制台的新增移除程式,發現IE 7的移除按鍵竟然不見了,找了一下網路,發現有位高手寫了隻簡單程式作移除。

    網址:http://solveithere.com/ier

     

    步驟很簡單,先去這個網站把執行檔抓下來,點兩下解壓縮到你喜歡的地方後,打開解壓縮的資料夾,點選setup開始移除。移除完後會提示你重新開機。開完機可愛的IE6就會回到你的身邊了。

     

    注意看了一下資料夾的東西,其實裡面是一些你移除IE7後,怕IE運作不正常所需要的dll,應該沒啥木馬,所以大家可以安心使用。如果怕開完機IE會死當,你可以先去微軟把IE6 SP2抓回來放著,以免IE真的掛掉時,找不到機器抓檔案。

     

    Technorati 的標籤:,

    2008年7月10日 星期四

    Reporting Service上的日期Formate

    最近在用Reporting Service拉報表時,碰到需要在報表上顯示民國格式的問題,找了一下資料發現其實可以在欄位的運算式中作簡單的運算及格式轉換,甚至還有Regex的功能呢!

     

    設定方式如下:

    選擇你要設定的欄位,按右鍵選擇屬性後,會顯示「文字方塊屬性」對話視窗,在值這個欄位右邊有個「fx」圖示,點選進去就可以開始編輯你的運算式了。

    舉例來說,我要顯示印表日期的民國年月日,如97/07/10 這種格式,我的運算式如下,先將年取出來減掉1911後轉成字串,再加上後面的月和日,輕鬆搞定!

    CStr(Year(Globals.ExecutionTime) - 1911 ) + Format(Globals.ExecutionTime, "/MM/dd")



    image


    其他還有很多種變化方式,MSDN文件其實解說得蠻詳細的,除了簡單的格式轉換,還可以判斷是否甚至取Regex(抱歉我實在是不知道怎麼翻這個詞),下面是範例:


    使用 Replace 函數,將欄位中十位數電話號碼的格式從 425-555-8080 變更為 (425) 555-8080:

    System.Text.RegularExpressions.Regex.Replace(Fields!Phone.Value, "(\d{3})[ -.]*(\d{3})[ -.]*(\d{4})", "($1) $2-$3")





    如果只是想要針對日期作一下格式轉換,請參考下面幾種方式


    Format(Globals.ExecutionTime, "D") => 2008/7/10


    Format(Globals.ExecutionTime, "yyyy-MM-dd") => 2008-07-10


    Year(Globals.ExecutionTime)=>年


    Month(Globals.ExecutionTime)=>月


    Date(Globals.ExecutionTime)=>日


    MSDN範例中甚至還提到,可以在報表中自訂函數後呼叫,如果運算式太複雜無法一行搞定,不妨試試這種方式!


     


    Technorati 的標籤:,,

    2008年7月8日 星期二

    MOSS Toolkit

     

    SharePoint Administration Toolkit x86

    SharePoint Monitoring Toolkit

    SharePoint Capacity Planning Tool

    MOSS White Paper

    Developing Custom Applications with SharePoint Server 2007

    PPTs and Demos for Introductory SharePoint Developer Modules

    Hands on Labs for Developing Applications on Windows SharePoint Services 3.0

    SharePoint IT Pro and Developer Training Resources Sheet

    Office SharePoint Server 2007 Training Portal Edition

    Office SharePoint Server 2007 Training (Standalone Edition)

    Office SharePoint Designer 2007 Training Portal Edition

    Office SharePoint Designer 2007 Training Standalone Edition

    Application Templates for Windows SharePoint Services 3.0 – Under the Hood

    Role-Based Templates for SharePoint My Sites — Under the Hood

    Microsoft Windows SharePoint Services Quick Reference Guide

    Windows SharePoint Services Administrator's Guide

     

    Technorati 的標籤:,,,

    DataGrid 顯示格式 去掉數字最後面的零

    最近遇到使用者需要將Grid資料中數字型態的最後不必要的零去掉,因為我在資料庫預設的精準位數是到小數點後兩位,所以預設顯示資料時

    2.3 會顯示為 2.30

    100會顯示為 100.00

    但是使用者覺得多餘的零是不需要顯示出來,以免他們看花。本來的想法是一個一個用字串判斷把最後的零去掉這種蠢方法 = . =,幸好找了人問一下,其實在欄位的formate加上 0.##,他就會自動將格式作轉換了。

    0是指整數部份正常顯示,#是自動將末位數的零去掉。程式設定如下:

    <asp:Label id="lblExpensesType" runat="server" Text='<%# DataBinder.Eval(Container,"DataItem.Expenses","{0:0.##}") %>'></asp:Label>



    MSDN Reference:


    標準數值格式字串


    自訂數值格式字串輸出範例


    標準 DateTime 格式字串


    自訂 DateTime 格式字串

    2008年7月4日 星期五

    限制MOSS標題長度

    在拉清單的webpart時,總會發現標題換行造成畫面不美觀,我之前的作法是設一個內容篩選webpart,今天發現了有人提供更簡單的作法

    ,用XSLT加上判斷來決定字數長度,整理如下:

    針對標題字數作設定,判斷標題長度是否小於12,若是正常顯示;若是大於12則取前9個字加上「...」,作法如下:

    1. 先在畫面上將要設定的清單wepart拉出來。

    2. 用SPD打開此頁,點選右鍵,選擇轉換成XSLT

    3. 找到標題的欄位代碼

    <xsl:value-of disable-output-escaping="no" select="@Title" />
    將此行替換成下面代碼

          <xsl:if test="string-length(@Title)<=12"> 
    <xsl:value-of disable-output-escaping="no" select="@Title" />
    </xsl:if>
    <xsl:if test="string-length(@Title)>12">
    <xsl:value-of select="substring(string(@Title),1,9)" />...
    </xsl:if>



    若是針對文件庫的清單,則需找文件的名稱作處理,找到下面代碼
    <xsl:value-of select="ddwrt:UrlBaseName(string(@LinkFilename))" />
    取代成

           <xsl:if test="string-length(@LinkFilename)<=12">
    <xsl:value-of select="ddwrt:UrlBaseName(string(@LinkFilename))" />
    </xsl:if>
    <xsl:if test="string-length(@LinkFilename)>12">
    <xsl:value-of select="substring(ddwrt:UrlBaseName(string(@LinkFilename)),1,9)" />...
    </xsl:if>



    需注意,在XSLT中好像沒有全形半形之分,英文和中文字都算一個字元。

    [轉錄] 整理 MOSS 2007 Whitepapers, tools, trials, tips and starter kits

    收集了網路上的文章連結:Joel Oleson's Blog - SharePoint Land

    Office SharePoint Server 2007 Starter Guide pdf

  • 2007 Office System: ECM Starter Kit (6/06)
  • MultiLingual Solutions on MOSS WP (11/06)
  • ForeFront Security for SharePoint (Antivirus) Eval Download (12/06)
  • WSS 3.0 MOM MP (12/06)
  • WSS 3.0 Application - Site Templates (Fantastic 40) (1/07)
  • SharePoint Server "Help & How To's"
  • Web 2.0 WP includes MOSS 2007 (12/06)
  • 2007 Office System Compliance WP includes MOSS 2007
  • Upgrade Toolkit for Site Templates and Customizations (1/07)
  • SharePoint Data Load Tool (1/07)
  • Visual Studio Extensions for WSS 3.0
  • Role Based My Sites (Templates) (1/07)
  • Taxonomy Starter Kit (1/07)
  • MOSS 2007 MOM MP (1/07)
  • SharePoint Learning Kit (Classroom Template for WSS 3.0) 1/07
  • ViewPoint SharePoint Security and Compliance Overview (4/07)
  • MS IT Site Delete Capture
  • Fair, Good, Better, Best Office Client and SharePoint Server WP
  • Office Client and Server Compatibility (GBB) WP
  • Upgrade and Migration TechNet LP
  • SharePoint Governance TechNet LP
  • Steps to a Successful Deployment
  • Governance Checklist (6/07)
  • SharePoint Site Life Cycle Manager (6/07)
  • SharePoint Spy
  • TechNet Virtual Labs: SharePoint Server 2007 and WSS 3.0
  • Solutions and Features (8/07)
  • Sample Master Pages (4/07)
  • 2008年6月28日 星期六

    轉錄 yam天空 影音下載方式

    轉錄 馬克部落格  yam 天空部落,影音下載方法

     

    以 「寂寞邊界 」 為例:

    yam.jpg

    複製 影音URL 的位址 : http://mymedia.yam.com/m/381961
    或是記下最後那串數字 381961

    開新視窗,於連結處打上:http://mymedia.yam.com/api/a/?pID=381961
    按 Enter。得結果如下:mp3file=http://pool.f1.mymedia.yam.com/upload2/new/4/7/0/470c36fe508bc
    3bf389899e03cf09b85.mp3
    &totaltime=272000

    複製紅字到連結處,按 Enter,即可下載。

    2008年6月27日 星期五

    該不該動MOSS 資料庫的設定??

    在做MOSS的開發時,其實很多開發人員常常想直接對資料庫下手,但是微軟是不建議這麼做的,找資料時剛好找到此篇KB,特此紀錄一下。

     

    我之前也有過慘痛的經驗,在SPS2003的資料庫上掛上Trigger,結果行事曆檢視就出現問題了,資料顯示部完全,其實很難說到底是我上了trigger造成不正常還是這是系統bug只是剛好這個時間點發作??

     

    所以強烈建議,若真的需要對資料庫作修改及設定,強烈建議在修改前將資料庫完整備份一份起來,在做修改,並詳細紀錄所有修改的內容,因為未來在上 Hofix 或是 ServicePack 時,更新可能會完全覆蓋掉你原有的設定,需要重新設定一次。

    不建議對資料庫做的設定:

    Unless Microsoft protocol documentation is followed precisely, Microsoft cannot reliably predict the effect to the typical operation of these products when parties other than Microsoft support change the database or run stored procedures.

    Support for changes to the databases that are used by Office server products and by Windows SharePoint Services

    下面動作都是微軟不建議對資料庫做的動作:

    • Adding database triggers
    • Adding new indexes or changing existing indexes within tables
    • Adding, changing, or deleting any primary or foreign key relationships
    • Changing or deleting existing stored procedures
    • Adding new stored procedures
    • Adding, changing, or deleting any data in any table of any of the databases for the products that are listed in the "Applies to" section unless Microsoft protocol documentation is followed exactly
    • Adding, changing, or deleting any columns in any table of any of the databases for the products that are listed in the "Applies to" section
    • Making any modification to the database schema
    • Adding tables to any of the databases for the products that are listed in the "Applies to" section

     

    可以對資料庫做的設定:

    if you use the Maintenance Plan Wizard to perform the tasks that are listed in the table as "safe to perform," you are likely to experience increased performance in SQL Server 2005.

    所以如果你的資料庫環境為SQL 2005 SP2以上的環境,可以定期對資料庫作「維護計畫精靈」,以提高資料庫效能。

    Information about the Maintenance Plan Wizard in SQL Server 2005 and about tasks that administrators can perform against SharePoint databases

    • Check database integrity
    • Reduce a database
    • Reorganize an index
    • Clean up the history
    • Update statistics(其實MOSS Timer已經有排程了,不需額外設定)
    • Rebuild an index(此動作需要在SQL 2005 sp2的環境上執行才會沒問題,請注意)

    2008年6月26日 星期四

    在MOSS 上播放影片

    在網站上播放影片是很常見的事,但是在sharepoint上撥影片感覺就有點困難,稍微找的點資料,發現需要自己動手寫個webpart才行,找了幾個網站,大家很好心的提供他們的心血給大家參考,不用在寫個半死,請參考下面的連接摟,找個時間來試試

    MediaPlayer Webpart

    Media Player Web Part using SharePoint 2007 and Silverlight

    Media Player Web Part: Updated

    2008年6月24日 星期二

    [轉錄]事情要怎麼說?

    急事,慢慢的說;
    大事,清楚的說;
    小事,幽默的說;
    沒把握的事,謹慎的說;
    沒發生的事,不要胡說;
    做不到的事,別亂說;
    傷害人的事,不能說;
    討厭的事,對事不對人的說;
    開心的事,看埸合說;
    傷心的事,不要見人就說;
    別人的事,小心的說;
    自己的事,聽聽自己的心怎麼說;
    現在的事,做了再說;

    2008年6月18日 星期三

    卷卷頭風潮

    繼女生大波浪頭  超級澎澎頭 小卷頭  等枚不盛舉的各種卷卷頭後

    男生也開始流行起來   叫花椰菜頭   (我通常統稱卷卷頭啦)

    不信?!  請看卷卷頭證據

     

    首先呢  木村拓栽新戲 change 的新造型   呆呆的還蠻可愛

    28-8-46214-8-172-230-20080421134916

     

    看報紙突然看到玉木宏新造型?出現  看習慣千秋王子一下子還真不適應

    新聞是報導  玉木宏準備接演手塚治虫的MV裡的殺人魔

    windowslivewriterc84284d23a16-ad513764745390-thumb

     

    本來這也就算了  日本娛樂圈的世界總是很小的 

    人長得帥就勝過撞頭的問題

    但是 這星期看新聞   卷卷頭再現  蕭敬騰私聽會造型  雖然沒很卷

    我個人感覺有像啦

    0d8b44ebc2c9153b30b4aa2f676dd965

    而且說到蕭敬騰  這個造型比起金曲獎時好看多了

     123

    話說當天 蕭敬騰、李準基和鋼琴家李雲迪一起剪了木村頭

    我是看不太出來這個木村頭哪裡像了

    不過 木村果然是引領風騷的重要人物阿

    2008年6月16日 星期一

    html input 上傳用法

    最近在網頁上需要用到檔案上傳的功能,所以研究了一下怎麼使用

    微軟說明

    設定部份:

     

    路徑不能手動輸入:ContentEditable = "false"

    清除路徑的內容:本來以為用this.value = ""即可,但發現他完全部理我

                                      後來試了一下發現需要用 

                                      this.outerHTML=this.outerHTML

    所以如果你要滑鼠點兩下後,清除路徑的內容,請這樣寫

    ondblclick="this.outerHTML=this.outerHTML;"

     

     

    最後,如果你覺得<input type='file'>的上傳按鈕太醜想換掉,請參考下面的文章進行設定

    自訂「瀏覽」的圖片

     

     

    完整屬性參考:

    http://www.w3schools.com/TAGS/tag_input.asp

    2008年6月6日 星期五

    在天堂相遇


    翻開小時候的照片 品味我們從前 雖然天真卻有比較瘦的臉
    或許夢想都已改變 也少了勇氣冒險 現在你我努力不同的世界
    流轉的歲月總令人回頭嘆息 但我依然在祈禱裡守護著你
    我想和你在天堂相遇 要做你永遠的家人 望上帝的微笑直到永遠 永遠
    想和你在天堂相遇 要做你永遠的家人 逛雲上的花園直到永遠 永遠

    Rap:

    日子一天一月 一年一轉眼過去 也許你並不明白我為何心急
    只想把握 每個機會 要證明 我的心 告訴你我有多愛你
    或許夢想都已改變 也少了勇氣冒險 現在你我努力不同的世界
    流轉的歲月總令人回頭嘆息 但我依然在祈禱裡守護著你

    *我想和你在天堂相遇 要做你永遠的家人 望上帝的微笑直到永遠 永遠
       想和你在天堂相遇 要做你永遠的家人 逛雲上的花園直到永遠 永遠
    紛亂的世界說著莫名的言語 別再留戀那生命門外的尋覓*

                                                                                                          by D&K 天堂樂團

    『我給你的,你們怎麼用』華理克

    『我給你的,你們怎麼用』

    Rick Warren

    (本文為美國馬鞍峰教會主任牧師華理克(Pastor Rick Warren)在第七屆世界華人福音會議的宣教慶典上分享的信息,蒙華理克允許,版權公開。該宣教慶典於二00六年七月十九日在澳門綜藝館舉行。標題為編者所加。關於和平計劃的資料,可參考該計劃的網站,網址 www.thepeaceplan.com

    摩西的牧杖

    有一天摩西在曠野看見荊棘在焚燒。出埃及記第三及四章告訴我們,摩西端前看個究竟時,上帝對他說:摩西,當把你的鞋脫下來,因為這是聖地。摩西就脫下鞋子。然後上帝問了摩西一個非常重要的問題──那是在人的生命中第二重大的問題,第一個重大的問題是「你們怎樣對待耶穌基督?」,那是關乎救恩的問題,也是聖經首要主題。而上帝給摩西的問題是聖經第二重要的主題,是關乎管家職份(Stewardship)的問題,是關乎「我給你的,你們怎麼用?」──上帝望著摩西問:「你手裡的是甚麼?」

    「你手裡的是甚麼?」上帝從不為自己而給你問問題,祂永遠早知答案。每次上帝問你問題,祂是要你知道答案。上帝知道摩西手上有甚麼,但摩西不知道;當他一明白了,就勢將改變他的生命。摩西說:主啊,在我手中的是杖,是一根牧杖。上帝說:「我要你將它丟到地上。」而你們都知道這故事,當摩西將杖丟到地上,它就活過來,變成一條蛇。有些東西就是如此這般的一直呆在那裡,只是一根木頭,卻忽然間動了起來,成為生物。上帝說:「我要你再拿牠起來,牠要再次變成一根枯木。」一件原本活的東西,一被拿起便死了。

    這個故事到底要說明甚麼?上帝行神蹟從不單單為了要炫耀或讓我們印象難忘。每一個神蹟都是一次真理的比喻,而每一個比喻都是一次真理的神蹟。那牧杖代表了摩西生命中的三件事情。

    首先它代表了摩西的身分──他是誰。摩西是個牧羊人,這枚杖代表了他的工作、他的事業、他是誰,是他身分的象徵。

    第二,它象徵是摩西的收入和財富,因為在當時人的財富全繫於他的牲口。那時沒有銀行戶口,沒有股票市場,你的財富以你擁有多少頭動物來衡量;數算有多少頭牛多少頭綿羊山羊,就準確知道財富有多少。所以那牧杖不單代表了摩西的身分,也代表了他的收入。

    第三,它代表了摩西影響力。你用牧杖來幹甚麼?就是以其影響力,將羊群由一處趕往另一處。你會用牧杖那彎曲的頂端來拉牠們,或是用另一端來捅牠們。作為牧者你們應該對這兩種技巧非常熟悉,有時拉他們有時捅他們。

    牧杖代表了摩西的身分(他是誰)、影響力(他做甚麼)和財富(他有甚麼)。而上帝說:每次你將它放下來給我,它就會活起來;而每次你將它拿在自己手裡,它就會再一次死掉。這經驗成為摩西生命的轉捩點。自此聖經不再將那杖形容為「摩西的杖」,而是稱之為「上帝的杖」。就是這「上帝的杖」,當摩西將它高舉於紅海的水面之上,紅海就分開。就是這「上帝的杖」,當摩西將它探進尼羅河,河水就變成血。就是這「上帝的杖」,當摩西用它敲打磐石,就有水流出來給口渴的人。就是這「上帝的杖」摩西用來降十災對抗埃及的假神。上帝用一根很簡單的木棍來改變歷史,因為它已被交付給上帝,而上帝使它活過來。

    兩年前我被邀請向一班美國職業籃球明星隊隊員演講,因為美國大多數籃球隊員均已參加了四十天的目標導向訓練。這些青年人只玩一項運動就賺取百萬計的金錢。我跟這些青年人說:「你們手中的是甚麼?是個籃球。它代表了你的身分,你的影響力,和你的收入。你可以將之為己所用,或是為上帝所用。」

    今晚我問大家一個上帝在幾千年前問過摩西的問題:你手中的是甚麼?上帝在你生命中擺放了甚麼?你的身分、你的影響力、你的收入怎樣?你在怎樣使用你所得的?這是生命第二重要的問題。

    過去四年我對這個問題思考得很多,因為四年前我的人生經歷戲劇性的變化。三件意料之外的事件將我的生命完完全全的導引至新的方向。讓我向大家分享我的見證。

    我的前半生

    我的太太與我在一九七五年結婚,婚前我們就已經委身做宣教士,要到中國去,結婚後我們進了神學院,準備到中國大陸做宣教士。那時是七十年代中期,身為美國人,我們不能入境,那是我一生中最失望的事;我不明白為何上帝不讓我們達成那我們覺得他呼召我們要去做的事。太太和我一同禱告,一同哭泣,問上帝為何這門不為我們而開。很多人不想去,我們真的想去,為何不讓我們去?像我們今早所讀篇章所說,我從前不明白,如今就明白了。

    長話短說,一九八0年我們在南加州開拓教會。我們由1500英哩外的德州搬來南加州;沒有金錢,沒有會友,沒有教堂。在南加州這個城市,我一個人也不認識。我們到達洛彬磯時是一九八0年一月一日下午四時,正好在交通繁忙時段,有成千上萬的車輛堵塞。你要明白我的背景,我在一個人口不足五百的鄉村成長。當我在洛彬磯目睹成千上萬的車輛,我說:「上帝啊,你找錯了人啦!我在這裡做甚麼?我肯定認錯了你的呼召。」駛離高速公路,我們碰到第一間地產公司就進去,對那經紀人說:「我名叫華理克,廿五歲,到這裡來開設新教會,需要一個住處,卻沒有錢。」他就如你們現在一樣,開始笑了。戴德生(Hudson Taylor)曾說過:「上帝帶領,上帝就會供應。」而這地產經紀人就給我們找一間很小的房子;我太太就對我說:「好,這房子就是我們要的。」這地產經紀人免去我們首月租金和押金。三小時內我們就搬了進去,而那這地產經紀人也成為我們教會的第一名會友。當我們駕車前往那房子時,我問:「Don,你有沒有參加哪間教會?」他說:「沒有,我不喜歡到教會去。」我說:「好!那你就是我的第一個會友。」我們一周後就開始聚會,包括我、我太太、和小女兒,Don和他的太太和女兒,還有另外一人。

    故事來到廿六年後,今年的復活節,馬鞍峰教會的廿六周年紀念,我們的崇拜有三萬五千人出席。我所有目的就是要在一生中成就兩件事:我希望畢生牧養一間教會,並訓練一些傳道人。而上帝讓我這樣做了廿六年。我不想上電視、也不想上電台,只要當一名牧師並訓練其他牧師,我就很開心。我的心也與那些服事小教會、卻因為教會長期付不起薪水而要兼職(Bivocational)的牧師同在。十二年前我寫了《直奔標竿》(The Purpose Driven Church),我就將它獻給這些兼職牧者。我的父親畢生從事牧師工作,從未牧養超過一百五十人。所以我對自己的生命計劃,很開心。

    我的轉捩點

    然而,四年前有三件事發生了。

    一千四百萬的愛滋遺孤

    首先,我的太太患了癌症。有一天她臥在長椅上看新聞雜誌,雜誌提到非洲有一千四百萬兒童因為愛滋病而成為孤兒。這令我太太大為震驚,她將雜誌扔在地上,說:「我必須承認我連一個孤兒也不認識。我也必須承認我實在無想法想像這一千四百萬人成為孤兒,只因一種疾病──愛滋病。」她說,那天上帝對她說話:「你可以讓這痛苦藏在心中,感受它,回應它;或是將你的心關閉起來度這餘生,不理會它。」

    我太太決定敞開心門去感受所有愛滋病人的痛苦。她開始研究,發現女性患上愛滋病的比男性多,發現兒童患上愛滋病的比同性戀者更多,發現愛滋成為傳染病,不單在非洲,也在亞洲。她對我說,她相信上帝在呼召她替愛滋病患發聲。我告訴她:「甜心,這實在好。我會支持你的異象;正如我當初開拓教會時,你支持我的,如今我也支持你的異象。但是你要明白:這不是我的呼召,我是被呼召去訓練傳道人的。」但當我的太太愈談愈多關於「愛滋」,這事就愈發抓緊我的心。在家庭中最有能力的談話是在睡覺前的枕邊語。丈夫或許是全家人的頭,但妻子卻是那把頭轉動的頸項。上帝開始透過妻子對我說話。你們當中的牧師,要聽聽你太太的話,她看起來不像上帝,但她卻為祂說話。

    名利雙收後的管家之道

    第二樁轉變我生命的事情是我的著作《標竿人生》(The Purpose Driven Life)的成功。沒有人可以想像這書可以在三年間成為全球的暢銷書。它現在已經被授權翻譯成五十六種語言的版本,而英語版本已成為美國史上最暢銷的硬皮精裝書。當這書成為全球暢銷書,我的生活裡有兩件事情開始改變:首先這書帶給我巨額的金錢;第二,它也給我帶來名氣,令我備受矚目。我不知怎麼辦。坦白說,這嚇壞了我、令我戰兢。我不相信上帝給你金錢和名氣是為了你那自我中心的自尊自負(ego)。特別若你是牧師,我更肯定:上帝不會為了你的私心而給你金錢和名氣。此書的著書目的和錢財不是為了我自己;所以我開始祈禱:如何做錢財的管家(Stewardship of Affluence)和有影響力的管家(Stewardship of Influence)──上帝放到我手中的,我要怎樣使用;對於我的錢財,我的名氣,我應怎麼辦。做為一名牧師,我當然開始查考聖經,問問上帝我應怎麼辦。上帝引領我看到聖經裡的兩個篇章,一處在新約,論及如何處理財富,另一處在舊約,論及如何處理名氣。

    第一段聖經在哥林多前書第九章,在那裡保羅向傳道人講話,說那些教導福音的應靠福音養生,換言之支薪給你的牧師,或是你因事工(Ministries)而得工資,並無不妥。然而保羅說:我不會領受這權益,因為我希望能免費服事這福音,以致我不致成為任何人的差役。

    當我讀到這篇章,我說:「這就是我想做的。」因此我和太太就著如何運用《標竿人生》所賺來的錢財,作了五個決定,因為它帶來了數千萬美元的財富。

    首先,我們完全不會改變我們的生活模式,我們不會在自己身上花那些金錢。我仍然住在那所住了十四年的房子,仍然駕駛那輛六年車齡的福特房車。我沒有遊輪,沒有私人飛機,沒有第二間房子,甚至穿鞋時也不穿襪子,一切從簡,那我就可以省掉用來購買領帶的數百元。

    第二件我做的事是:四年前開始我不再從教會支領薪水。第三件事,我和我太太所做的是將過去廿五年來教會付給我們的薪水加起來,然後退回給教會。我這樣做是因為我知道上帝將我放在照射燈下,我不希望讓人以為我所做的是為了金錢。我知道每一位傳道人如果能夠,都希望這樣做。我知道傳播媒體常將神的工人描述成「為錢工作」,這純屬虛構。我曾訓練全球一百六十多個國家逾四十萬名的傳道人,從不曾遇上一個是為錢而工作的。但我仍要向傳媒說清楚:也是為每位我所認識的牧師代言。剛好在一周後,美國一份全國性的雜誌來訪問我,那記者的第一個問題就是「你的薪水有多少?」我知道她一定心裡想:「這是另一個在教會賺了很多錢的知名美國牧師。」我想:「這機會實在太好了!」所以我對她說:「我在我的教會免費服事了二十五年」──看著她的臉色,實在令我內心大呼值得。她大為震驚─只要能看她臉紅起來,我實在願意付上雙倍的代價。

    我們做的第四件事是我們成立了三個慈善基金。一個叫做憐憫行動(Acts of Mercy),由我太太主持。我們希望能為全球因愛滋病毒而受苦的人提供以百萬元計的援助。第二個基金叫做領袖發展(Developing Leaders),為我和我的團隊支付到全球各地演講─像今天到澳門般─所需要的交通費用。我們去任何國家都不是為了拿取,而是為了付出。第三個基金是全球和平基金(The Global P.E.A.C.E. Fund),稍後我會跟大家說明。

    我們最後做的一件事是我和太太成為「倒過來」的十一奉獻者。卅一年前我和太太結婚時,我們已做十一奉獻。我們做了一個決定:我們也許會欠其他人的債,但絕不能欠上帝的債,我們必須先奉獻給上帝,所以第一個百分之十總是上帝的。婚後接近一年,我們提升至百分之十一。到婚後第二年,就提升至百分之十二。到婚後第三年,就提升至百分之十三。我們沒有告知任何人,也沒有亂說,我們就是靜悄悄的做。有些年我們會提升不止百分之一。我太太和我結婚卅一年,現在我們奉獻百分之九十,靠百分之十來生活。我為何如此行?每次我付出,就打破了物質主義加在我生命中的捆綁。每次我付出,我的心胸就變得更大。每次我付出,我變得更像耶穌。若你仍未曉得成為慷慨的人,你不可能更像耶穌基督。聖經裡關於付出的應許比任何其他題目更多。上帝想和我們一起玩玩,我們給他,他也給我們,看看誰會贏。我與上帝玩了卅一年,我年年都輸。你不可能付出得比上帝更多。

    所以我要問問自己:「上帝在我手上放了甚麼?」朋友,坦白說,關於金錢的部分是比較容易處理的,捐出去就是了。更難的部分是如何處理影響力─作個影響力(Influence)的管家,而不單單是財富(Affluence)。我開始讀經尋找答案,上帝就引領我看到詩篇七十二篇,所羅門祈求更多影響力的一篇禱文。若你第一次讀這篇禱文,你會覺得它似乎很自我中心。所羅門說:主啊,我要你使我有名。他祈禱說:求你使我的名聲傳遍各國。他說:我要你賜福給我,給我更多權力─看來非常自私,直到你明白他的動機─詩篇這樣說:上帝啊,我希望你這樣做,好讓王可以幫助孤兒寡婦。我希望你賜福我,好使我可以協助貧窮人和照顧患病者。我希望你賜福給我,好使我可以替受壓的說話,替寄居的辯護。我希望你賜福予我,好使我可以賜福予其他人。這不是為我的益處,而是為其他貧窮的和有需要之人的益處。當我讀到這段經文,上帝告訴我,影響力的目的是為了替那沒有影響力的人講話。上帝不會為了你的驕傲而給你影響力,他給你職位頭銜,不是為了你的自我中心。影響力的目的是為了替那沒有影響力的人來說話。

    我要懺悔。我要對上帝說:「我實在對不起,我不曾照顧過孤兒寡婦,我沒有真正幫助過貧窮人和患病者,我忙於建立教會。」這不是說我過去所做的是壞事。我們訓練牧者,又四出尋找人歸向耶穌基督;我們所做的很好;在過去十年,我們教會有二萬人受洗。上帝說:「你做的都很好,可是你沒有關心那些我所關心的人。」我說:「上帝啊,我會盡我餘生,藉你所給我的─無論是財富還是影響力─來幫助那些人微言輕的。」這是我人生的第二個轉捩點。

    在非洲大陸的夜空下

    第三件事是我和太太到南非訪問,在那裡向非洲人學習:教會如何從事關顧愛滋病人的事工。我們去到那裡成為學習者,因為他們做得比我們教會所做的更好。我和我的團隊在那裡,如往常一樣的訓練領袖,帶領一連三天的「目標導向」研習會,這研習會也在全非洲四百個地方播出。那星期我們訓練了八萬位教會領袖。當時我很開心,覺得這是上帝帶我來南非的原因。但上帝另有想法,有時上帝會在你背後另有計畫。

    研習會後我說:「我想看看一間典型的教會,能否帶我去鄉村看看一間典 型的非洲教會?」我們跳上吉普車,直向雨林駛去,到了一間鄉村小教會,沒有任何建築物,只有一個帳幕。帳幕內大概有七十五人在聚會,包括廿五名因為愛滋病而成為孤兒的小孩。這教會甚麼也沒有,但他們關顧這些小孩,給他們食物,教育他們,晚上就讓他們睡在帳幕裡。看了這些,我對自己說:「這間小教會在幫助窮人方面所做的,遠多於我在美國的那間富裕的大教會。」

    那年輕的非洲牧師出來歡迎我,我不認識他,他也不知道我會來。當他望著我,他說:「我知道你是誰,你是華理克牧師。」我說:「你怎知道我是誰?」他說:「我每星期都從互聯網下載你的講章。」我不限制我講章的版權,任何牧師都可以取用。我望著他說:「這鄉村連電力也沒有,你怎能取得我的講章?這鄉村連自來水也沒有啊!」他說:「可不是,但在南非每間郵局都有互聯網」 ─他們稱為公共資訊終端機。他說:「每星期一次我步行一小時半到最近的郵局,下載你的講章,然後花另外一小時半徒步回教會來宣講。」他說:「華牧師,你的講章是我在這裡唯一可得的訓練。」

    當我聽到這裡,我的心碎了。我說:「上帝在我手裡擺放了這麼多,我們蒙福是為了讓他人蒙福。我會盡我餘生幫助那些資源缺乏的牧者。」

    那晚我在非洲的夜空下席地而坐,我對上帝說:「上帝啊,地球上最大的問題是甚麼?」我知道領袖訓練是其中需要做的;我過去忽略了愛滋病的問題,我還忽略了甚麼其他問題嗎?」當我們面對世上重大的問題時,上帝也會得著最大的榮耀。當大衛戰勝了哥利亞時,上帝得了極大的榮耀。我開始想及過去我所到過的國家,以及當中我一再遇見的問題。最後我得出一個結論:地球上有五個重大問題。它們太大了,沒有人能真正解決,美國不能,聯合國也不能。這是我所說的「 全球哥利亞」─地球上最大的五個問題。

    地球上最大的五個問題

    地球上第一個最大的問題是心靈空虛 (Spiritual Emptiness);人不知道上帝在他們的生命裡是有目標的,人不知道耶穌為他們而死,人不知道他們的生命不是一場意外。有意外的父母,卻沒有意外的小孩。有人沒有預先計劃就當了父母,但沒有人成為子女是計劃之外的─ 也許你的父母沒有計劃,但上帝有他的計劃,他知道甚麼DNA使你成為人最為合適。他們也許是好父母,也許是壞父母,也許你從不認識他們,但那不重要,因為上帝要養育你。但數十億人漫無目標和盼望活著,生活沒有甚麼倚靠,也沒有甚麼期待。今天我們召開這個大會,也是因為「心靈空虛」是世上第一大問題,而耶穌就是這個問題的答案。

    地球上第二個最大的問題也許會讓你吃一驚。就是 驕傲而自私的領導方式(Prideful, Self-serving Leadership)。這種領導以為群眾是為他們而存在,而不是由領袖來服事群眾。我們不需要西方式的領導,也不需要東方式的領導,我們需要耶穌式的領導-好牧人為羊捨命。全球都有領導者腐敗的問題,他們的領袖開始時是僕人,最後卻成了明星,忘掉上帝使他們成為領袖的首要目的。每間教會,每間企業,每間公司,每間學校,四處都有這種領袖;他們為自己而活,而不是為跟隨者而活,所以世上產生這麼多的問題。

    地球上第三個最大的問題是赤貧(Extreme Poverty)。世上一半人口每天靠少於三美元的生活費來生活;有十億人每天少於一美元來維生;還有數以百萬計的人每天要捱餓入睡或無家可歸。在一些我們工作過的國家,例如盧干達,他們的平均收入是 67分錢,就是說他們可能一整天工作仍買不起一杯咖啡。

    地球上第四個最大的問題是全球性的流行災病 (Pandemic Diseases)。最不可原諒的是,大部分的疾病其實是可以根治和預防的,像麻疹、小兒麻痺症、黃熱病等等。我們知道如何治好兒童的頭號殺手痢疾,也知道如何預防蟠尾絲虫病和類似的疾病。今年全球會有五億人患上瘧疾,但其實在一百年前我們已知道如何預防它,我們只是沒有領袖有足夠的勇氣、信念、和能力,去說「夠了夠了!不要再多等一年了」。一年半前,一場海嘯橫掃東南亞,奪去廿四萬人的性命。但現在每九天就有一場「海嘯」發生在全球兒童身上:每九天死於可治疾病的兒童,數量就多於那場海嘯的死亡數字,但從沒有人談論。這是第四個重大問題。

    地球上第五個最大的問題是文盲(Illiteracy)。全球有一半人口不懂讀和寫。就算有互聯網等所有科技,若你不懂讀寫,仍於你無份。

    教會,不要只做一張嘴

    過去的歷史,教會一直很看重這些事,我們總是關心如何醫治人,如何教育人。世上有超過九成的學校是由基督徒開辦的。每個國家的第一間學校,通常都是由傳教士開辦;醫院也是。這五個問題實在太大了,無人能真正解決。世上只有一個機構大得可以解決這些問題,就是全球數以百萬計的地區堂會。全球有廿三億人口聲稱是基督的追隨者,就是說每三個人就有一個人聲稱自己是基督徒,這令教會成為全球最大的組織;沒有其他組織的規模可堪比擬。教會比中國更大,比印度更大,比聯合國更大。很多地方都有教會,而聯合國卻在很多地方沒有其代表。

    教會是基督的身體,但過去五十年他的手腳好像被截斷了, 大多時候教會只會出一張嘴,談得很多卻做得很少。我不知你們的國家怎樣,但在美國,我們「反對甚麼多於要贊成甚麼」。你說:老友,教會要解決這些問題,但我的教會能夠做到甚麼?我的教會很小,資源有限,連自己的需要也應付不了,我們怎能照顧世界的問題?

    我也問同樣的問題。於是我開始查經,我說:主啊,你一定有解決問題的策略,你從不讓我們沒有計劃,你從不離棄我們。我把聖經讀了一遍又一遍,我意識到答案在基督自己的生平裡。 當耶穌在地上服事時,他做了五件事,正好是世上五大問題的解藥。

    我到過很多國家,常常有牧者對我說:這是韓國的做法,或者說:中國人這樣做,美國人這樣做,日本人這樣做。我感興趣的是「耶穌怎樣的做」。祂是唯一的完美典範;在我的國家,在你的國家,都沒有完美的典範。如果有一個模式是合乎聖經的,它就應該是跨文化的,並在任何地方都可以行得通的。若那是上帝的計劃,它就可以在任何一個文化都行得通。當耶穌在世時,祂做了甚麼事?他做了五件事。

    耶穌的解藥

    第一件事, 他建立了教會。耶穌說:我要建立我的教會。這是他做的第一件事,很明顯行得通,因為我們都在這裡。

    第二,他裝備了僕人領袖。我們知道耶穌揀選了十二人,他用了三年時間去親自訓練他們,作他們的師傅,訓練他們成為僕人領袖。如同早上我們讀到的約翰福音十三章所述,祂說:我已給你們立下榜樣,你們要照樣去行!

    第 三, 他幫助窮人。耶穌所宣講的第一篇講章是在他的家鄉宣講。路加福音第四章所述,他在拿撒勒的講章頭一句,他宣告說:「主的靈在我身上,要我傳福音給貧窮的人」。若你讀經你會發現聖經上有二千經句是關於窮人的 。當我的眼開了,我說:「我過去怎會忽略它們呢?我怎能一直忽略這關於貧窮的兩千句?」我曾在兩間神學院讀過書,我也有一個博士學位,但我就是忽略這關於貧窮的兩千經句。

    第四,耶穌照顧病人。耶穌有三分之一的服事是關乎醫治。聖經說耶穌走遍各城各鄉,醫治病人,他關心他們身體的健康。他不只關注人的靈魂,也關注人的身體,因此他的工作有三分之一與健康有關。做為基督的身體,我們也要做同樣的事情。

    第五,耶穌教育下一代 。耶穌的服事,有三分之一是教導。他說:你們要認識真理,真理必使你們得自由。他又說:讓小孩子到我跟前來,因為在天國裡的就是這樣的人。他又說:寧可被沉到海裡,也不要絆倒一個小孩子。

    我忽然意會到耶穌在世所做的五件事,正是地上五大問題的解藥。世上心靈空虛的答案是建立成千上萬的教會。對付腐敗自私的領導,答案就是裝備僕人領袖。貧窮問題的答案在於幫助貧窮人。疾病問題的答案在於照顧患病者。文盲問題的答案在於教育下一代。

    和平計劃與當得平安的人

    今天晚上我沒法詳盡解說和平計劃的細節,但耶穌肉身在世所做的事,他也期望我們教會──這基督屬靈的身體──今天同樣去做。若我們不做耶穌所做的事情,我就懷疑到底我們有多基督教(I doubt our Christianity)。

    我們怎樣延續耶穌的工作?我說:「上帝啊,即使對資源有限的教會,也一定有一些策略可以用。」我在馬太福音第十章和路加福音第十章找到答案。當耶穌教導完七十名門徒後,就差派他們出去。今晚我沒有時間詳細查考這些教導,我只能講一點。耶穌說:當你進到村內,要找那當得平安的人(the man of peace)。當你找到那當得平安的人,你就祝福他。若他接待你,你就住在他家裡,開始你的服事(Ministry)。若這當得平安的人拒絕你,你就跺下鞋上的塵土,到其他村莊去。

    誰是當得平安的人?他是開放而有影響力的人。他對你所做的持開放態度,分享你的福音,並且對同村的人有影響力。這可能是位當得平安的婦女,也可能是村莊中德高望重的老祖母,當她講話,人人都會留心。我發現每條村莊都有這樣當得平安的人。每間教會,每個行業,每個政府,都有這樣的當得平安的人。耶穌說:要找這樣的人。有趣的地方在這裡:這當得平安的人不一定要是基督徒,因為當耶穌派遣七十人出去時,那時還未有基督徒,耶穌還沒有死在十字架上,還沒有教會,還沒有信徒。他說:出去找那願意和你合作的人。所以這個當得平安的人可能屬於其他宗教信仰,甚或沒有宗教信仰,但他願意和你合作。一旦你找到他們,你要做甚麼?你就實踐和平計劃(The P.E.A.C.E. Plan),就是耶穌做的五件事:你建立教會,你裝備領袖,你幫助貧窮人,你照料病人,你教育下一代。

    今晚時間已差不多,我沒有時間詳細去講。但耶穌永遠都是派遣小組出去,而不是差遣一個人。而和平計劃是動員世上千萬教會裡的小組去行耶穌所行的。我的教會有超過三千個小組,我要求每個小組認領一條村莊去實行和平計劃。我說:上帝要你成為使徒行傳一章八節的基督徒,從你的耶路撒冷開始──就是我們所說的「個人的平安計劃」(The Personal P.E.A.C.E. Plan),你在你的朋友、親戚和鄰居之間開始你的服事。這不用花甚麼錢,你在你所在的城市開展計劃,這就是你的耶路撒冷。然後你到猶大全地,那是你的鄉村、你的城市的周邊地區──我們稱之為「本土的平安計劃」(The Local P.E.A.C.E. Plan)。那是你的小組招聚的地方,或是城市的另一邊。然後你到撒馬利亞,那是一批文化與你不同,卻住在同一個城市的人。在加利福尼亞州的洛彬磯,那裡的人說一百九十六種語言,所以我不必走得很遠去找我的撒馬利亞人。然後你要走到地極。

    想想這一點:當耶穌吩咐門徒去執行大使命時,當時在物質上而言其實並不可能,那時沒有遊輪,沒有火車,沒有飛機,沒有汽車,沒有傳真機,沒有手提電話。使徒沒可能去到南美洲、澳洲和很多其他地方。但耶穌說:我期望你去,你們認為不可能的,我會使之成為可能。今天我們是第一代全球化的人(the first global generation),你可以在廿四小時之內去到全世界任何一處地方,不相信的話你可以問問你的旅行社,他們可以在一天之內送你到任何地方。

    今天,上帝的國度在哪裡?

    我們如何投進上帝的計劃裡?上帝的計劃是上帝的國度,是耶穌的服事的主題。「國度」一詞在新約聖經中使用了一百五十六次,是耶穌喜歡使用的講法,關乎上帝在世上的工作。今天較早的時候我們以主禱文來祈禱,「願你的國降臨,願你的旨意成就」,那是甚麼意思?當上帝的旨意成就,上帝的國就降臨。這是重覆的語句:「上帝的國降臨」就是「上帝的旨意得成就」。我們說「願你的旨意成就在地,如同成就在天」,為甚麼?因為上帝的旨意在天上己得以完全,但在地上仍未如此。上帝的國度在哪裡?就是耶穌作王之處。若他在天上作王,天上就是他的國度。若他在你心裡作王,他的國度就在你的心裡。若他在地上作王,這裡就是他的國度。

    我來這會議,因為你們在意於差遣人出去。我已曉得生命裡的兩件事:當你在意於全世界,上帝就會賜福你的世界;當你尊重地區教會,上帝也會尊重你。讓我再說一次:我們要一起工作,我們必須一起工作,我們必須一起工作。按宗派堂會來分割的時代已過,現在是在目標裡合一的時候,現在就是上帝的教會完成上帝的目標的時候,現在就是「願祂的國降臨,願祂的旨意得成」的時候。我很喜歡華福會歌的最後一句:「最後一棒,我們迎頭趕上,凱歌高唱,直到永遠。」

    (本文整理自美國馬鞍峰教會主任華理克牧師〔Pastor Rick Warren〕於第七屆世界華人福音會議晚間宣教慶典上的分享信息,蒙華理克慨允本報翻譯,版權公開,轉載時有勞註明出處。該宣教慶典於二○○六年七月十九日假座澳門綜藝館舉行。標題及分題為編者所加。關於和平計劃的資料,可參考該計劃的網站,網址為http://www.thepeaceplan.com

    時代論壇~美國馬鞍峰教會主任牧師華理克

    http://www.christiantimes.org.hk/Common/Reader/News/ShowNews.jsp?Nid=36172&Pid=6&Version=0&Cid=150&Charset=big5_hkscs

    英文十二個月英文名稱的由來

    轉錄於:http://blog.sina.com.tw/sandy/article.php?pbgid=11246&entryid=447628

    January-1月
    在羅馬傳說中,有一位名叫雅努斯的守護神,生有先後兩副臉,一副回顧過去,一副要眺望未來。人們認為選擇他的名字作為除舊迎新的第一個月月名,很有意義。英語January,便是由這位守護神的拉丁文名字January演變而來的。
    February-2月
    每年2月初,羅馬人民都要殺牲飲酒,歡慶菲勃盧姆節。這一天,人們常用一種牛、草製成的名叫Februa的鞭子,抽打不育的婦女,以求懷孕生子。這一天,人們還要懺悔自己過去一年的罪過,洗刷自己的靈魂,求得神明的饒恕,使自己成為一個貞潔的人。英語2月February,便是由拉丁文Februar-ius(即菲勃盧姆節)演變而來。
    March-3月
    3月,原是羅馬舊曆法的1 月,新年的開始。凱撒大帝改革曆法後,原來的1月變成3月,但羅馬人仍然把3 月看做是一年的開始。另外,按照傳統習慣,3月是每年出征遠戰的季節。為了紀念戰神瑪爾斯,人們便把這位戰神的拉丁名字作為3月的月名。英語3月March,便是由這位戰神的名字演變而來的。
    April-4月
    羅馬的4月,正是大地回春.鮮花初綻的美好季節。英文4月April便由拉丁文April(即開花的日子)演變而來。
    May-5月
    羅馬神話中的女神瑪雅,專門司管春天和生命。為了紀念這位女神,羅馬人便用她的名字-拉丁文Maius命名5月,英文5月May便由這位女神的名字演變而來。
    June-6月
    羅馬神話中的裘諾,是眾神之王,又是司管生育和保護婦女的神。古羅馬對她十分崇敬,便把6月奉獻給她,以她的名字-拉丁文Junius來命名6 月。英語6月June便由這位女神的名字演變而來。也有學者認為,Junius可能是個代拉丁家族中一個顯赫貴族的姓氏。
    July-7月
    羅馬統治者朱裡斯.凱撒大帝被刺死後,著名的羅馬將軍馬克.按東尼建議將凱撒大帝誕生的7月,用凱撒的名字-拉丁文Julius(即朱裡斯)命名之。這一建議得到了元老院的通過。英語7月July由此演變而來。
    August-8月
    朱裡斯.凱撒死後,由他的甥孫屋大維續任羅馬皇帝。為了和凱撒齊名,他也想用自己的名字來命名一個月份。他的生日在9月,但他選定8月。因為他登基後,羅馬元老院在8 月授予他Augustus(奧古斯都)的尊號。於是,他決定用這個尊號來命名8月。原來8月比7月少一天,為了和凱撒平起平坐,他又決定從2月中抽出一天加在8月上。從此,2月便少了一天。英語8月August便由這位皇帝的拉丁語尊號演變而來。
    Septembe-9月
    老曆法的7月,正是凱撒大帝改革曆法後的9月,拉丁文Septem是「7」月的意思。雖然曆法改革了,但人們仍襲用舊名稱來稱呼9月。英語9月September,便由 此演變而來。
    October-10月
    英語10月,來自拉丁文Octo,即「8」的意思。它和上面講的9月一樣,曆法改了,稱呼仍然沿用未變。
    November-11月
    羅馬皇帝奧古斯都和凱撒都有了自己名字命名的月份,羅馬市民和元老院要求當時的羅馬皇帝梯比裡烏斯用其名命名11月。但梯比裡烏斯沒有同意,他明智地對大家說,如果羅馬每個皇帝都用自己的名字來命名月份,那麼出現了第13個皇帝怎麼辦?於是,11月仍然保留著舊稱Novem,即拉丁文「9」的意思。英語11月November便由此演變而來。
    December-12月
    羅馬皇帝琉西烏斯要把一年中最後一個月用他情婦的Amagonius的名字來命名,但遭但元老院的反對。於是,12月仍然沿用舊名Decem,即拉丁文「10」的意思。英語12月December,便由此演變而來。

    2008年5月29日 星期四

    CMS Assessment Tool

    微軟說明文件

    The Microsoft CMS Assessment tool is an application that collects data for a site created with Microsoft Content Management Server (MCMS) 2002. Use the CMS Assessment Tool to assess your MCMS 2002 site to determine the level of work required to migrate the site to Microsoft Office SharePoint Server 2007. To assist you, read the accompanying article, Assessing and Analyzing Your MCMS 2002 Application for Migration.

     

    下載網址

    Assessing and Analyzing Your MCMS 2002 Application for Migration

     

    安裝完成後預設路徑

    C:\2007 Office System Developer Resources\SharePoint Server 2007 SDK\Tools\CMS Assessment Tool.

    2008年5月26日 星期一

    網路呼叫方式

    轉錄於:http://www.hoyo.idv.tw/hoyoweb/document/view.php?sid=109&author=hoyo&status=view

    1. unicast
    就是所謂的一對一的通訊
    2. broadcast (強制性廣播)
    使用字尾 255 作為目標 IP,例:x.x.255.255 or x.x.x.255,也就是針對整個子網域為對象,整個子網域皆會收到該廣播。
    3. multicast (選擇接收廣播)
    multicast 範圍為:224.0.0.0 - 239.255.255.255,定義在 Class D每一個 ip 都是一個“群組”,當作入該 ip 也就是加入該群組,當對該 ip 發出 multicast 訊息,加入群組的所有人都會收到廣播。
    =========
    broadcast, multicast 都是一對多的訊息溝通,兩者的差異以實例來說明
    Q. 假設有一電腦 ip address: 192.168.0.10,子網域 submast: 255.255.255.0
    broadcast:欲針對整個 192.168.0 子網域傳遞訊息可使用 192.168.0.255 為對象發送。(192.168.0.255 是唯一的值)
    multicast:設定加入的 ip 群組就收到該群組的群體廣播,可同時加入多個,也可全不加入。例如加入 239.255.255.250 的 multicast 群組,就可以收到 UPnP 的廣播。

    2008年5月20日 星期二

    (轉錄).NET Framework 3.0命名變更Q&A釋疑

    .NET Framework 3.0命名變更Q&A釋疑(全部翻譯完成)

    覺得是篇介紹 net 3.0的好文章 基於3.0上微軟做了哪些改變 哪些保留
    作者還很貼心的翻成了中文 很不錯的文章

    但是可能有能會像我一樣 會問
    這樣的新技術 對網站有哪些好處呢 有哪些幫助
    說實在的我對完整手工打造出的網站實在是沒啥經驗
    真的無法體會這種新技術會帶來怎樣衝擊

    基於MOSS (sharepoint)上 微軟引用了WF來創建流程
    基於OCS微軟引用了WCF來作加值開發
    這是我對新技術的印象
    但這是一大步的躍進 減低了一點以往開發類似功能的痛苦
    但WPF呢 可以參考一下下面的文章 解渴一下
    只能說 技術真的是汰換太快摟 再不學真的跟不上
    我們此刻需要WPF嗎?

    2008年5月9日 星期五

    Vista 小八卦

    引用於:混亂中的靠邊站?Vista將開始降價!

    前情提要
    2005,微軟與Intel立於堆積如山的915晶片組前。

    Intel:「賣晶片,我們要賣山積最多的。」(看著背後)
    微軟:「可是915不夠力,Vista Aero跑不動啊...#@%@#...好好好我知道了,我把標準放寬可以了吧?」

    納投名狀,結兄弟誼
    死生相托,吉凶相救
    福禍相依,患難相扶
    915繼續賣,標準大放送
    外人不賣915者,恃投名狀,必殺之
    兄弟不貼貼紙者,恃投名狀,必殺之

    (微軟看著Vista貼紙):「安~心~上~路~!」

    Vista Capable:X,你這不是要我去送死,被我貼到的都不能跑Aero介面,那還裝Vista幹嘛?Vista Premium Ready:好端端的正牌貼紙,幹嘛加個Premium呢...
    Intel:「兵不厭詐,這是商場。」
    微軟:「...人無信,就是畜牲。你看,被告了吧。」

    以上只是無聊的搞笑,請跳過 XDrz


    在微軟疑似與Intel有某種「超越軟硬體公司」的關係被抓包後,微軟似乎決定稍微往消費者這邊站一下。從今天起,Windows Vista將開始進行降價的動作。其中Ultimate版將從400美金降到320美金,而升級方案也從260美金降到220美金。至於Home Premium的升級版也從160美金降到130美金。不過以上只是美國方面的調整,其他國家則視當地情況再行決定。這次的八卦真是勁爆啊...
    [原文連結]

    Window XP SP 3

    Window XP SP 3 4/28已經開始提供下載
    更新了哪些東西 請看最下面的連結說明
    大概350M 大小 要裝一陣子 建議大家先抓下來作安裝以免更新太久

    那裝SP3到底有哪些更新勒
    除了安全性漏洞修正外 聽說SP3的版本判斷盜版機制有加強 安裝前請考慮一下
    請多多支持正版安裝摟.......... 以免又被鎖掉>"<
    另外聽說效能會有提昇10%左右 Windows XP SP3將帶來另一波效能高峰!?
    大家就參考參考吧

    -----------------------------------------------------------------------------------
    下載相關資訊:
    如何取得最新版 Windows XP Service Pack
    http://support.microsoft.com/kb/322389/zh-tw

    Windows XP Service Pack 3 Overview - 繁體中文
    Windows XP Service Pack 3 網路安裝套件 (適用於 IT 專業人員與開發人員)
    直接下載:Windows XP Service Pack 3

    2008年5月8日 星期四

    Page Tempate

    在asp 1.1 裡還沒有出現master page的概念
    但是在很多時候 在同一個網站下的網頁還是常會用到相同的東西
    最近正在做的一個專案就是這樣的狀況 深深覺得繼承的重要
    但是這部份的改進優先順序還是比較低
    所以先收集了一些相關資訊 等最近比較有時間再來研究摟

    MasterPages reinvented - a Component Based Template Engine for ASP.NET
    http://69.10.233.10/KB/aspnet/sumitemplatecontrols.aspx

    Page Template Framework for ASP.NET 1.1
    http://www.codeproject.com/KB/aspnet/PageFramework.aspx

    PS 找資料時發現 codeproject 上真是臥虎藏龍 超推薦大家去逛逛
    只要你有註冊 裡面的程式碼都可以下載喔
    網址 http://www.codeproject.com/

    ASP網頁執行生命週期

    引用於:http://blog.xuite.net/cct0201/derek/16930927
    Application、Page、Control 生命週期 (事件觸發的順序)

    Application: BeginRequestApplication: PreAuthenticateRequestApplication: AuthenticateRequestApplication: PostAuthenticateRequestApplication: PreAuthorizeRequestApplication: AuthorizeRequestApplication: PostAuthorizeRequestApplication: PreResolveRequestCacheApplication: ResolveRequestCacheApplication: PostResolveRequestCacheApplication: PreMapRequestHandlerPage: ConstructApplication: PostMapRequestHandlerApplication: PreAcquireRequestStateApplication: AcquireRequestStateApplication: PostAcquireRequestStateApplication: PreRequestHandlerExecutePage: AddParsedSubObjectPage: CreateControlCollectionPage: AddedControlPage: AddParsedSubObjectPage: AddedControlPage: ResolveAdapterPage: DeterminePostBackModePage: PreInitControl: ResolveAdapterControl: InitControl: TrackViewStatePage: InitPage: TrackViewStatePage: InitCompletePage: LoadPageStateFromPersistenceMediumControl: LoadViewStatePage: EnsureChildControlsPage: CreateChildControlsPage: PreLoadPage: LoadControl: DataBindControl: LoadPage: EnsureChildControlsPage: LoadCompletePage: EnsureChildControlsPage: PreRenderControl: EnsureChildControlsControl: PreRenderPage: PreRenderCompletePage: SaveViewStateControl: SaveViewStatePage: SaveViewStateControl: SaveViewStatePage: SavePageStateToPersistenceMediumPage: SaveStateCompletePage: CreateHtmlTextWriterPage: RenderControlPage: RenderPage: RenderChildrenControl: RenderControlPage: VerifyRenderingInServerFormPage: CreateHtmlTextWriterControl: UnloadControl: DisposePage: UnloadPage: DisposeApplication: PostRequestHandlerExecuteApplication: PreReleaseRequestStateApplication: ReleaseRequestStateApplication: PostReleaseRequestStateApplication: PreUpdateRequestCacheApplication: UpdateRequestCacheApplication: PostUpdateRequestCacheApplication: EndRequestApplication: PreSendRequestHeadersApplication: PreSendRequestContent

    2008年4月29日 星期二

    .NET 3.5 Enhancements Training Kit

    微軟終於出Training Kit
    這是基於VS 2008上的開發 作個簡單的介紹說明
    推薦大家可以下載來玩玩
    雖然資料不夠豐富 但畢竟第一版 就湊合著看吧

    下載網址:
    http://www.microsoft.com/downloads/details.aspx?FamilyID=355c80e9-fde0-4812-98b5-8a03f5874e96&displaylang=en

    簡介:
    Overview
    The .NET Framework 3.5 Enhancements Training Kit includes presentations, hands-on labs, and demos. This content is designed to help you learn how to utilize the .NET 3.5 Enhancement features including: ASP.NET MVC, ASP.NET Dynamic Data, ASP.NET AJAX History, ASP.NET Silverlight controls, ADO.NET Data Services and ADO.NET Entity Framework.

    2008年4月25日 星期五

    各種IE版本VPC

    剛剛在逛網站時發現,微軟提供了VPC給Web程式開發者測試在不同的IE版本及作業系統下
    自己寫的Web應用程式執行是否會有問題 真是貼心的舉動
    可惜的是應該是英文作業系統的版本 英文不好的朋友 就當練練英文吧

    下載網址如下:
    http://www.microsoft.com/downloads/details.aspx?FamilyID=21eabb90-958f-4b64-b5f1-73d0a413c8ef&DisplayLang=en

    提供的版本如下:
    XP + IE6
    XP + IE7

    Vista + IE7

    IE8 (作業系統未知)

    2008年4月23日 星期三

    小說 - 鬼吹燈

    最近迷上一套小說「鬼吹燈」,推薦大家可以看看
    是套大陸人寫的作品。

    其實我幾乎不看大陸人的作品,也沒什麼特別的原因,可能是很難有一套吸引我花時間看吧
    最近從我妹的書架上發現了這本書第一集,逛書店時這本書也總是在排行榜前幾名
    所以想說最近新買的書也看得差不多,就來看看,結果看了真是欲罷不能阿~~
    劇情還蠻緊湊的,寫的又是盜古墓這種神秘色彩極重的題材,要不沈迷都不行
    我下午一拿到手上就看到半夜四點,硬是把第一集一口氣看完,真的很不錯。
    唯一的缺點可能就是大陸用詞用語跟台灣還是有差,一些詞還是要對照前後句猜一下
    台灣的書商註釋又寫得不多,美中不足的地方。

    現在改看網路連載,等手頭比較寬裕的時候應該會把這部小說敗回家吧

    替換null值為0

    再查詢SQL時 會直接使用結果作加減乘除運算
    如果遇到欄位是null值時 就會發現傳回值一律是null產生錯誤
    為了避免這種狀況 建議再處理值時先用isnull判斷過再做運算

    ISNULL--使用指定替換值替換null
    語法--ISNULL (check_expression , replacement_value)

    2008年3月12日 星期三

    Enterprise Library系列文章參考

    Enterprise Library系列文章回顾与总结
    第Ⅰ部分:Enterprise Library 1.1 Step By Step
    1.Enterprise Library Step By Step系列(一):配置应用程序块——入门篇
    2.Enterprise Library Step By Step系列(二):配置应用程序块——进阶篇
    3.Enterprise Library Step By Step系列(三):数据访问程序块——入门篇
    4.Enterprise Library Step By Step系列(四):数据访问程序块——进阶篇
    5.Enterprise Library Step By Step系列(五):安全应用程序块——入门篇
    6.Enterprise Library Step By Step系列(六):安全应用程序块——进阶篇
    7.Enterprise Library Step By Step系列(七):日志和监测应用程序块——入门篇
    8.Enterprise Library Step By Step系列(八):日志和监测应用程序块——进阶篇
    9.Enterprise Library Step By Step系列(九):缓冲应用程序块——入门篇
    10.Enterprise Library Step By Step系列(十):缓冲应用程序块——进阶篇
    11.Enterprise Library Step By Step系列(十一):异常处理应用程序块——入门篇
    12.Enterprise Library Step By Step系列(十二):异常处理应用程序块——进阶篇
    13.Enterprise Library Step By Step系列(十三):加密应用程序块——入门篇
    14.Enterprise Library Step By Step系列(十四):创建基于消息队列(MSMQ)的异步日志
    15.Enterprise Library Step By Step系列(十五):配置应用程序块——设计篇
    16.Enterprise Library Step By Step系列(十六):使用AppSetting Application Block
    第Ⅱ部分:Enterprise Library 2.0 学习
    1.Enterprise Library 2.0(1):Data Access Application Block学习
    2.Enterprise Library 2.0(2):Logging Application Block学习
    3.Enterprise Library 2.0中加密数据库连接字符串
    第Ⅲ部分:Enterprise Library 2.0 技巧
    1.Enterprise Library 2.0 技巧(1):如何使用外部配置文件
    2.Enterprise Library 2.0 技巧(2):如何将配置信息保存到数据库中
    3.Enterprise Library 2.0 技巧(3):记录ASP.NET站点中未处理的异常
    4.Enterprise Library 2.0 技巧(4):如何用编程的方法来配置Logging Application Block
    第Ⅳ部分 Enterprise Library 2.0 Hands On Lab翻译系列
    1.Enterprise Library 2.0 Hands On Lab 翻译(1):数据访问程序块(一)
    2.Enterprise Library 2.0 Hands On Lab 翻译(2):数据访问程序块(二)
    3.Enterprise Library 2.0 Hands On Lab 翻译(3):数据访问程序块(三)
    4.Enterprise Library 2.0 Hands On Lab 翻译(4):日志应用程序块(一)
    5.Enterprise Library 2.0 Hands On Lab 翻译(5):日志应用程序块(二)
    6.Enterprise Library 2.0 Hands On Lab 翻译(6):日志应用程序块(三)
    7.Enterprise Library 2.0 Hands On Lab 翻译(7):异常应用程序块(一)
    8.Enterprise Library 2.0 Hands On Lab 翻译(8):异常应用程序块(二)
    9.Enterprise Library 2.0 Hands On Lab 翻译(9):缓存应用程序块(一)
    10.Enterprise Library 2.0 Hands On Lab 翻译(10):缓存应用程序块(二)
    11.Enterprise Library 2.0 Hands On Lab 翻译(11):缓存应用程序块(三)
    12.Enterprise Library 2.0 Hands On Lab 翻译(12):安全应用程序块(一)
    13.Enterprise Library 2.0 Hands On Lab 翻译(13):安全应用程序块(二)
    14.Enterprise Library 2.0 Hands On Lab 翻译(14):加密应用程序块(一)
    15.Enterprise Library 2.0 Hands On Lab 翻译(15):加密应用程序块(二)

    第Ⅴ部分 Enterprise Library 3.0 体验系列
    1.Enterprise Library 3.0 体验(1):集成VS2005的配置工具和配置区加密支持 New!
    2.Enterprise Library 3.0 体验(2):使用Validation Application Block New!
    3.Enterprise Library 3.0 体验(3):使用配置文件的Validation Application Block New!
    作者:TerryLee出处:http://terrylee.cnblogs.com